[[
trEPRTSim_cli
]]
till-biskup.de
Sie befinden sich hier:
index
»
Willkommen
»
Software
»
MATLAB®
»
TSim-Modul
»
Entwicklung
»
Dokumentation
»
cg
»
trEPRTSim_cli
de
en
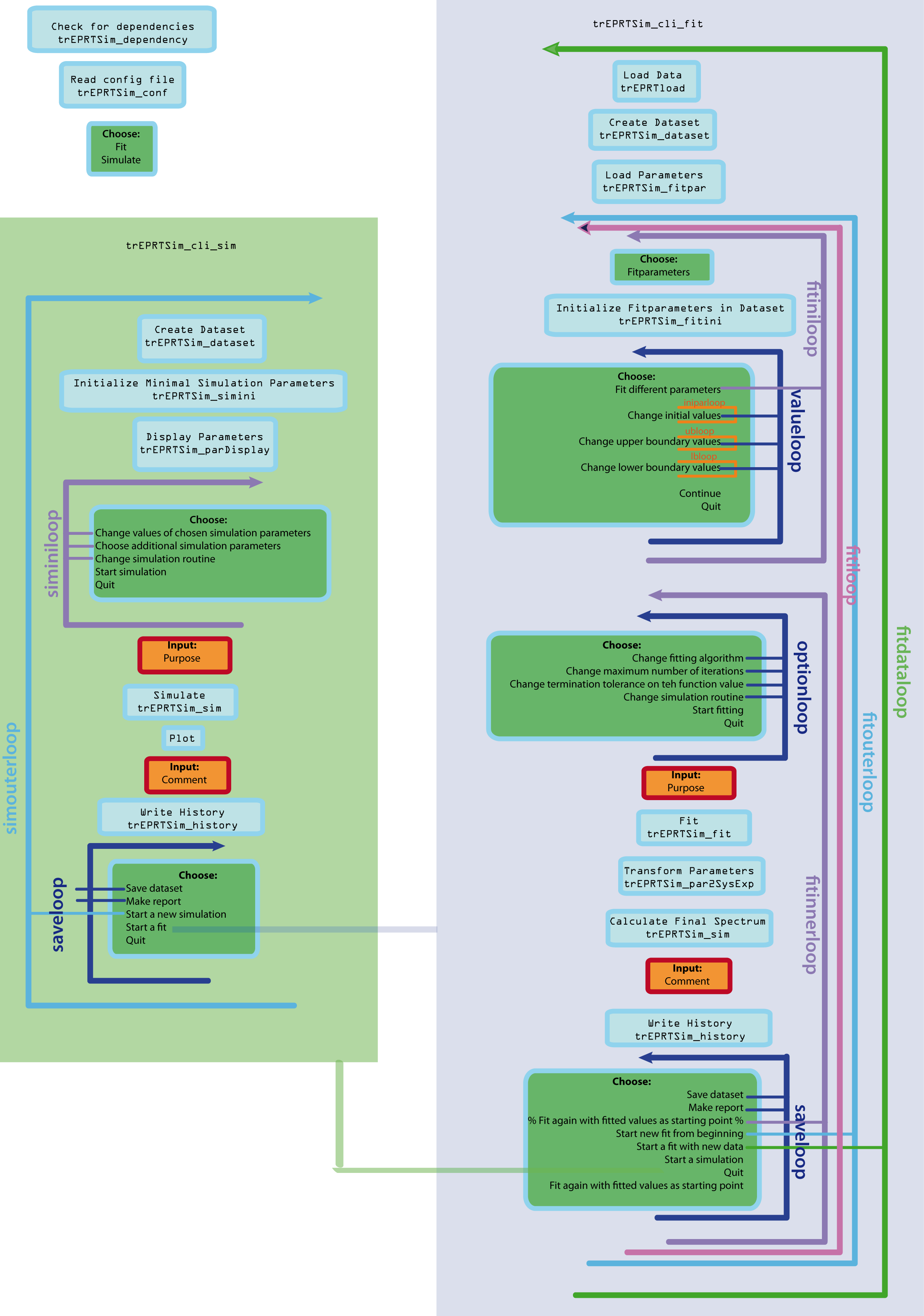
trEPRTSim_cli
Flußdiagramm der CLI des trEPRTSim-Moduls.
Abb. 1:
Flußdiagramm der CLI des trEPRTSim-Moduls.
Für eine große Ansicht auf das Bild klicken.
Suche
Bereiche
Person
Forschung
Lehre
Software (Projekte)
Biostudium
Index
Bibliographie
Biologiestudium
de/software/matlab/tsim/dev/doc/cg/treprtsim_cli.txt
· Zuletzt geändert: 2017/12/09 20:09 (Externe Bearbeitung)