User Tools

Site Tools


Action disabled: export_raw
de:software:matlab:tsim:dev:doc:cg:treprtsim_cli

trEPRTSim_cli

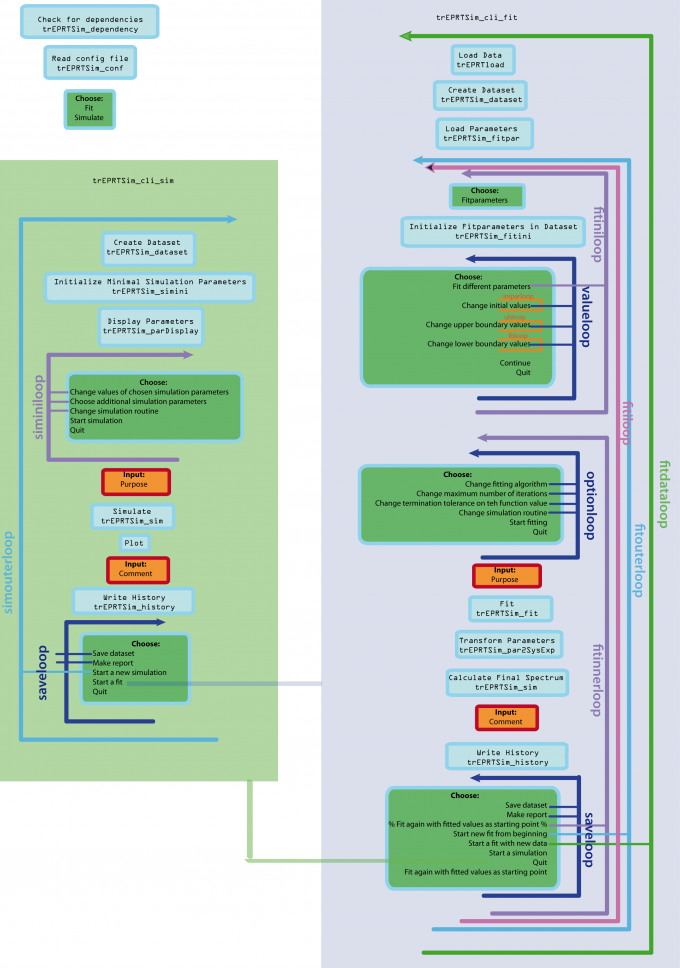
Flussdiagramm der CLI des trEPRTSim-Moduls.

Flußdiagramm der CLI des trEPRTSim-Moduls.
Abbildung 1: Flussdiagramm der CLI des trEPRTSim-Moduls. Für eine große Ansicht auf das Bild klicken.
de/software/matlab/tsim/dev/doc/cg/treprtsim_cli.txt · Last modified: by 127.0.0.1